Angenehme, flexible Oberfläche Aktualisiert!

Rapid CSS hat eine saubere und komplett anpassbare Oberfläche, in der Sie sich sofort heimisch fühlen und die sich ganz Ihren Bedürfnissen anpassen lässt. Im Handumdrehen speichern und laden Sie verschiedenste Layouts und wechseln Sie zwischen den Oberflächenstilen modern und klassisch.


Dunkel Theme

Dunkel Theme ist verfügbar.


Tabs

Jedes Dokument wird in einem eigenen Fenster geöffnet und Sie können mittels der Tabs zwischen den offenen Dateien wechseln. So genießen Sie gleichzeitig die Vorteile eines Multi-Window- und die eines Tabbed-Interface. Natürlich verfügen Sie hier über Drag'n'Drop und den Mausrad-Klick zum Schließen eines Tabs.


Text-Editor Aktualisiert!

Der Text-Editor bietet Ihnen Zeilenumbruch, Syntax-Hervorhebung, korrespondierende Klammer, Lesezeichen, uneingeschränktes Rückgängigmachen/Wiederholen, Code-Faltung und alles Weitere, das Sie brauchen.


Gehe zu irgendetwas

Springen Sie sofort zu jeder Datei, jedem Symbol, Wort oder jeder Zeile in Ihrem Projekt oder Ihrer Datei.


Gehe zu irgendetwas Kombinationen

Gehe zu irgendetwas funktioniert mit Datei- und Symbol-, Wort- und Zeilennummernkombinationen.


KI-Funktionen

Greifen Sie mit einem Klick auf die Leistungsfähigkeit von KI (ChatGPT) zu.


KI-Aufforderung

Leistungsstarker KI-Chat mit Verlauf und Bibliothek für bevorzugte Aufforderungen.


Automatisches Hervorheben aller Instanzen

Wählen Sie einfach einen Textausschnitt oder eine Variable aus und alle Vorkommnisse der Auswahl werden hervorgehoben.


Code-Faltung

Mittels Code-Faltung können Sie schnell und einfach logische Code-Untergruppen oder frei wählbare Textausschnitte anzeigen und verbergen.


Emmet ähnliches Auto-Ersetzen

Sparen Sie sich mühsame Tipparbeit und verwenden Sie Emmet ähnliches Auto-Ersetzen. Es gibt mehrere hundert vordefinierter HTML- und CSS-Vorlagen und Sie können leicht Ihre eigenen erstellen.


UTF-8- und UTF-16-Unicode

Arbeiten Sie mit vielsprachigen Dateien in UTF-8 oder UTF-16.


Erweiterter Farbwähler

Der Farbwähler macht Ihnen die Farbauswahl leicht:

  • Wählen Sie aus verschiedenen Paletten
  • Greifen Sie die gewünschte Farbe vom Bildschirm ab
  • Wählen Sie aus bereits verwendeten Farben
  • Passen Sie manuell HSL und RGB an
  • Passen Sie einfach die Helligkeit an
  • Unterstützte Formate: HEX, Name, RGB, RGBA, HSL, HSLA


Rapid CSS als HTML-Editor

Rapid CSS ist ein vollständiger HTML- und XHTML-Editor mit allen wichtigen Funktionen wie HTML-Auto-Vervollständigen, Inspektor und integrierter Dokumentation.


HTML-Auto-Vervollständigen

Auto-Vervollständigen unterstützt Sie beim Eingeben der HTML-Tags.


HTML-Tag-Prüfung

So entdecken Sie Code-Fehler sofort. Zudem finden Sie sich dank der übersichtlichen Hervorhebungen deutlich besser im HTML-Code zurecht.


HTML-Tidy-Validierung

HTML Tidy for HTML 5 validiert, repariert und reformatiert Ihren HTML-Code und bietet zudem noch viele weitere Funktionen.


Vorschau auf verschiedenen Geräten

Dank der eingebauten Vorschau können Sie:

  • Ihre Seite in mehreren Browsern anzeigen lassen
  • Eine Vorschau auf mehreren Geräten emulieren
  • Auf Ihrem zweiten Monitor beständig ein Vorschaufenster zur Verfügung haben
  • .


Viewport und Media Queries

Erstellen Sie im Handumdrehen Webseiten, die mit mobilen Endgeräten kompatibel sind.


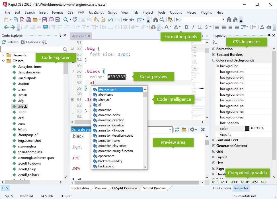
Code Explorer Aktualisiert!

Code Explorer lists CSS selectors in the CSS file and allows you to quickly move to any of them.


CSS-Formatierungshilfen

Dank aktiver CSS-Formatierungshilfen bearbeiten Sie blitzschnell Style Sheets oder HTML-Inline-Style-Code. Ein einziger Klick, ein Tastenkürzel reicht!


CSS-Auto-Vervollständigen Aktualisiert!

CSS-Auto-Vervollständigen unterstützt Sie dabei, die passenden Eigenschaftennamen zur Hand zu haben und zu verwenden.


Inline-CSS-Farbvorschau Neu!

Inline-CSS-Farbvorschau zeigt sofortige Farbvorschau.


CSS-Farbverlauf-Assistent

Erstellen und bearbeiten Sie spielend leicht CSS-Farbverläufe mit automatischer Präfixierung.


CSS-Text-Schatten-Assistent

Erstellen und bearbeiten Sie CSS-Text-Schatten im Handumdrehen.


CSS-Box-Editor

Passen Sie blitzschnell komplexe CSS-Box-Einstellungen an.


CSS-Schatten-Assistent

Erstellen Sie einfach und schnell CSS-Schatten mit sofortiger Vorschau.


Google-Fonts-Assistent

Jetzt ist der Einsatz Ihrer liebsten Google Fonts noch leichter! Verwenden Sie sie einmalig oder immer wieder, stöbern Sie in der gesamten Auswahl oder speichern und verwenden Sie Ihre Favoriten.


Intelligente CSS-Verarbeitung/verwandte Styles

Beim Erstellen von Layouts in HTML und CSS unterstützt Sie die eingebaute intelligente CSS-Verarbeitung mit ihren Funktionen.


Eingebauter CSS-Prefixer

Der eingebaute CSS-Prefixer verarbeitet und aktualisiert Ihren CSS-Code und sichert so die Kompatibilität mit sowohl modernen als auch älteren, noch beliebten Web-Browsern.


SASS-/LESS-Unterstützung

Arbeiten Sie ungestört mit SASS- oder LESS-Dateien. Volle Syntax-Hervorhebung und die meisten gängigen CSS-Funktionen stehen Ihnen auch in SASS- und LESS-Dateien zur Verfügung.


CSS-Verschönerer

Formatieren Sie automatisch CSS-Code ganz nach Ihrem Geschmack.


Unterstützt Frameworks Aktualisiert!

Erhöhen Sie Ihre Produktivität dank der Unterstützung beliebter Programmier-Frameworks wie jQuery für JavaScript und Prado, CodeIgniter, Yii und Symfony für PHP. Frameworks werden in Auto-Vervollständigen und im Sprachen-Browser unterstützt. Lassen Sie es uns wissen, sollte Ihnen eine bestimmte Bibliothek fehlen.


Öffnen und Speichern auf FTP und SFTP Aktualisiert!

Öffnen und Speichern Sie Dateien direkt über FTP- und SFTP-Zugriff. Unterstützt werden FTP, SFTP, FTPS und FTPES.


FTP-Übertragung im Hintergrund

Datei-Übertragungen wie Speichern und Veröffentlichen werden im Hintergrund in gesonderten Task-Fenstern durchgeführt.


X-Ray-Einbindung

Klicken Sie auf ein beliebiges Element Ihrer Webseite und X-Ray zeigt Ihnen, welche Styles hier angewendet werden. Sie aktivieren X-Ray in der Vorschauansicht aus der Vorschau-Symbolleiste.


Inline-ToDo

Halten Sie Ihre ToDos direkt im Code fest und rufen Sie so in einem Augenblick alles auf. Die Standard-Marker TODO:, FIXME: und CHANGED: werden unterstützt.


Zwischenablage mit mehrfachem Inhalt

Die Zwischenablage sammelt, was Sie kopieren und ausschneiden. Die enthaltenen Einträge können Sie in Ihr Dokument einfügen oder hineinziehen.


Datei-Explorer Aktualisiert!

Der Datei-Explorer gibt Ihnen einfachen Zugriff auf Dateien und Ordner. Sie können Dateien nicht nur öffnen und suchen, sondern auch löschen, umbenennen und verschieben.


Dateiformat-Icons

Wenn Sie möchten, können Sie ganz einfach bekannte Dateiformate zuweisen und die schönen, mitgelieferten Dateiformat-Icons verwenden.


Code-Bibliothek

Verwenden Sie Code-Bibliotheken, um häufig verwendete Code-Ausschnitte zu sammeln, sie später wiederzuverwenden und so Zeit zu sparen. Einige hilfreiche Einträge sind schon vorhanden.


Eine Fülle an Suchmöglichkeiten

Das erweiterte Suchen und Ersetzen beinhaltet:

  • Schnellsuche
  • Detailsuche
  • Auflistung aller Ergebnisse
  • Dateiübergreifende Suche
  • Reguläre Ausdrücke
  • Vor und Zurück
  • Lesezeichenverwaltung mit und ohne Namen


Dateiübergreifende Suche

Sie können Text dateiübergreifend suchen und ersetzen.


Wechselbare Farbschemata

Wechseln Sie zwischen verschiedenen Farbschemata und erstellen Sie Ihr persönliches Farbschema für den Editor. Einige interessante Schemata sind schon dabei wie etwa Solarized.


Optionen Aktualisiert!

Der Editor ist komplett anpassbar. Für die meisten Benutzer ist er jedoch Out-of-the-Box schon perfekt eingerichtet.


Rechtschreibprüfung

Eine mächtige Rechtschreibprüfung hilft Ihnen dabei, Fehler zu finden und zu verbessern.


Optionen im Menü

Die wichtigsten Optionen können nun schnell über das entsprechende Menü aktiviert werden.