Convenient, flexible interface Обновлено!

HTMLPad provides clean, familiar and fully customizable interface for different needs. You can save and load different layouts in a snap. Now you can also switch between modern and classic interface style.


Dark theme available

Choose between several themes. Full dark theme is available.


Tabs

While each documment resides in a separate window, you can use file tabs to navigate through open files. You can enjoy advantages of both multi-window and tabbed interface designs. Of course, drag and drop works as well as mouse-wheel-click to close any tab.


Go to anything

With the new Go to anything feature, you can instantly jump to any file, symbol, word or line in your project or currently open file with just a few keystrokes.


Go to anything combinations

Go to anything works with file and symbol, word, line number combinations.


AI features

Easily access the power of AI (ChatGPT) with one-click commands.


AI Prompt

Powerful AI chat with history and favorite prompt library.


Text editor Обновлено!

Text editor supports word wrap, syntax highlighting, bracket matching, bookmarks, unlimited undo/redo levels, code folding and anything else you might need.


Auto-highlight all instances

Just select any text fragment or variable and all instances become highlighted.


Code folding

Code folding allows you to quickly show and hide logical fragments of code or freely selected text fragments.


Emmet plugin

Save keystrokes with Emmet (ZEN-coding) plugin. You can learn more about Emmet here.


UTF-8 and UTF-16 Unicode

You can work with multi-language files in UTF-8 and UTF-16 Unicode format.


Advanced color picker

Color picker makes color selection easy:

  • Choose from various palettes
  • Pick from screen
  • Pick from already used colors
  • Adjust HSL and RGB manually
  • Quickly adjust lightness
  • Supported formats: HEX, named, rgb, rgba, hsl, hsla


HTMLPad as HTML editor

HTMLPad a fully featured HTML and XHTML editor with all essential functions, such as HTML Auto Complete, Inspector and integrated documentation.


HTML Auto Complete

Auto Complete helps you with writing HTML tags.


HTML tag matching

Instantly detect HTML errors. HTML highlighting features also makes navigating and reading HTML code much easier.


HTML tag indenting

HTML tags can be indented automatically for better coding performance.


HTML Tidy validator

HTML Tidy for HTML 5 can validate, fix, re-format and do much more with your HTML.


Preview on various devices

The built-in preview window allows you to:

  • Preview your web page on multiple browsers
  • Emulate preview on multiple devices
  • Have preview constantly open on your second monitor
  • .


Developer tools inside preview

Built-in Chrome preview now supports access to its developer tools.


Viewport and media queries

Easily create websites compatible with mobile devices.


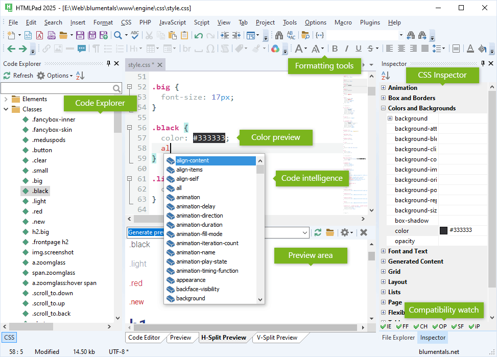
HTMLPad as CSS editor

HTMLPad is also a fully featured CSS editor with all essential functions, such as CSS Auto Complete, Inspector and integrated documentation.


CSS formatting features

CSS formatting features help you modify style sheets or HTML inline style code very quickly with a single click or shortcut-key press.


CSS Auto Complete

CSS Auto Complete helps you remember and write style property names.


Inline CSS Color Preview Новое!

Inline color preview gives an instant visual overview of color code representations.


CSS gradient assistant

Easily create and edit CSS gradients and prefixize them automatically.


CSS text shadow assistant

Easily create and edit CSS text shadows.


CSS box editor

Super-quickly adjust complex CSS box configurations.


CSS shadow assistant

Easily create CSS shadows with an instant preview.


Google Fonts assistant

Now it is easy to use and reuse your favorite Google Fonts. Browse the whole collection or save and use your favorites.


CSS intelligence / related styles

When creating HTML and CSS layouts, the built-in in-depth CSS intelligence comes in handy.


Built-in CSS prefixizer

The built-in CSS prefixizer will intelligently parse your CSS code and update it to be compatible with modern and older but popular web browsers.


SASS / LESS support

Easily work with SASS or LESS source files. Full syntax highlighting and most of the regular CSS features are available in SASS and LESS files.


CSS Beautifier

Easily re-format CSS code to fit your coding taste.


HTMLPad as JavaScript editor

HTMLPad includes full scale JavaScript editor with essential tools, such as Auto Complete and Code Explorer.


React editor

Support for the React framework - React JSX syntax highlighting, Auto Complete and more.


Vue.js editor

Support for the Vue.js framework - Vue.js syntax highlighting, Auto Complete and more.


Integration with BUSL JavaScript formatter

Easily re-format JavaScript code to fit your coding taste.


Code Explorer

Code Explorer enables you to quickly navigate between the most important places in your HTML, CSS and JavaScript files


Support for frameworks Обновлено!

Get more productive with the support for popular programming frameworks such as jQuery for JavaScript and Prado, CodeIgniter, Yii and Symfony for PHP. Frameworks are supported in Auto Complete and Language Browser. Let us know if you miss any particular library.


Indent match on paste

Editor will attempt to auto-adjust indenting to match your default settings if your own code is well-structured and the editor can detect a pattern in the pasted code.


FTP and SFTP open/save Обновлено!

You can open/save files directly from/to FTP or SFTP server. Besides FTP, also SFTP, FTPS, FTPES are supported.


Background FTP transfers

File transfers such as Save and Publish are done in the background in separate task windows.


Integration with X-Ray

You can click any element of your web page and X-Ray tells you what styles apply to the selected element. You can activate X-Ray from the preview tools menu.


Inline ToDo

Place your to-do list items directly in your code and retrieve complete todo in an instant. Standard TODO:, FIXME: and CHANGED: markers are supported.


Multi-item clipboard

Multi-item clipboard will collect items as you copy and cut. You can then paste them or drag them into your document.


File Explorer Обновлено!

File Explorer provides easy access to files and folders. Not only you can open and browse files, you can also delete, rename and move them.


File type icons

If you want, you can easily associate common file types and even have pretty file type icons.


Code Library

You can use Code Library to collect frequently used pieces of code so you can reuse them later and save your time. It already comes filled with some useful code snippets.


Vast search features

Advanced search and replace features include:

  • Quick search
  • Detailed search
  • List all instances
  • Search within files
  • Regular expression support
  • Navigate back/forward
  • Named and unnamed bookmark handling


Find in Files

You can search for and replace text in files.


Switchable color schemes

You can switch between color schemes or create your own editor theme. Editor is shipped with some interesting color schemes, including Solarized.


Preferences Обновлено!

Editor is fully customizable. Most users, however, will find that it is already ideally tuned out of the box.


Spelling checker

Powerful spelling checker helps to find and correct spelling mistakes.


Options menu

Most important options can now be switched on quickly via Options menu.


Plugins

Add more features by installing additional plugins. You can also create your own custom plugins.